Emplea Frameworks para Dise���ar Sistemas
Levi Flores 3.Q

Perros Siempre Perros

Ir a
Logo Escolta de M���xico
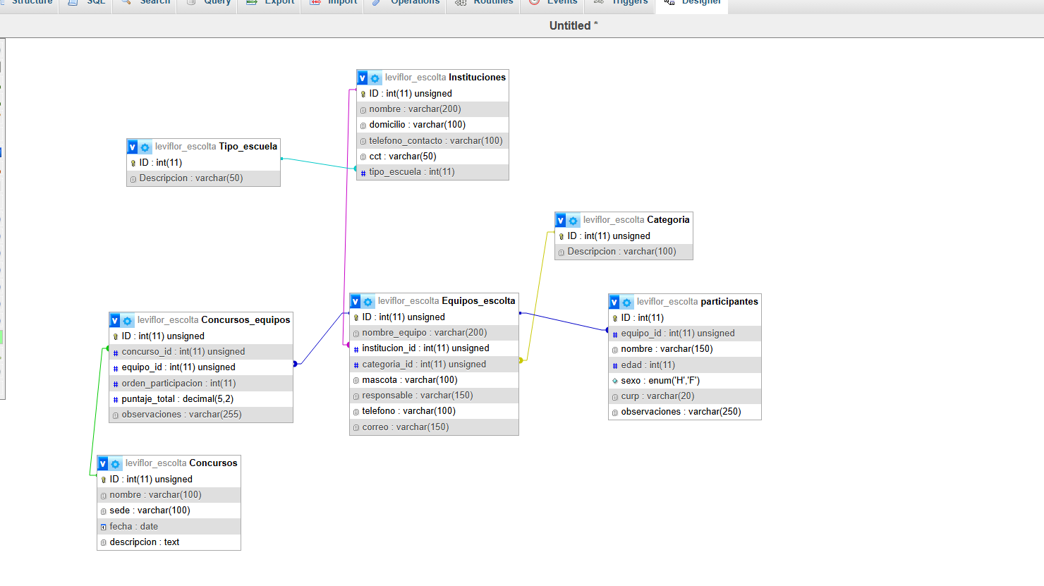
Relaciones
Imagen final